You need to agree to share your contact information to access this model

This repository is publicly accessible, but you have to accept the conditions to access its files and content.

Log in or Sign Up to review the conditions and access this model content.

Jivi-RadX: Large Language Vision Assistant for Xrays

Introducing Jivi-RadX-v1, an advanced visual language model specifically designed for sophisticated image reasoning in the healthcare domain. With its robust capabilities, this model excels at interpreting radiographic X-ray images, offering accurate and insightful responses to a wide range of diagnostic and analytical questions. Whether it's aiding clinicians in making informed decisions or assisting researchers in understanding complex image data, Jivi-RadX-v1 pushes the boundaries of medical imaging analysis.

Jivi-RadX-v1

Model Architecture: Jivi-RadX-v1 is built on top of Llama 3.1 text-only model, which is an auto-regressive language model that uses an optimized transformer architecture. To support image recognition tasks, we use a separately trained vision encoder and a vision projector that integrates with our base language model.

Benchmarks

We have released our x-ray benchmark jivi_chexnet which combines rich and diverse x-ray images along with verified question and answer on them. Below is the comparision of our model with other open-source and closed-source vision LLMs.

Model CheXpert (Stanford dataset) NIH Chest X-Ray (NIH UK Dataset) Overall Accuracy
Jivi AI (Jivi-RadX) 85% 64.5% 75%
Open AI (GPT-4o) 81.5% 66.3% 74%
Stanford AIMI (ChexAgent-8b) 55.6% 50.3% 53%
Microsoft (Llava-Med) 51% 46.6% 49%
*Google (Gemini 1.5 Pro) 36% 58% 47%

*Gemini 1.5 Pro occasionally declines to respond to medical questions, which affects its overall accuracy.

*Benchmark numbers were calculated using lmms-eval by LMMs-Lab.

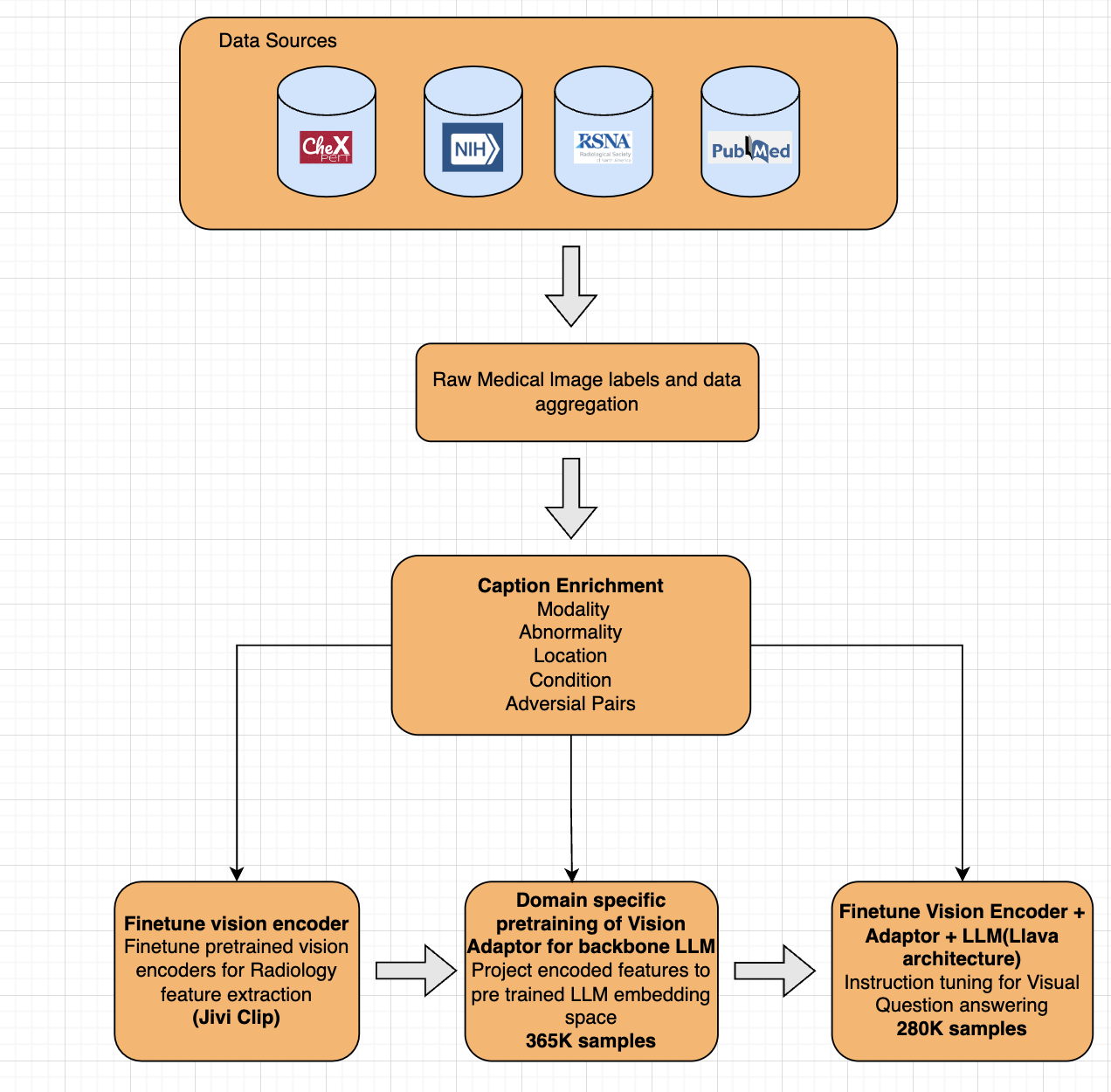
Training process:

Jivi-RadX-v1 steps

Training Data

Jivi-RadX-v1 was pretrained on 365k medical image and text pairs. The instruction tuning data includes over 280k synthetically generated examples.

Synthetic Data Generation

We leveraged various closed-source and open-source visual LLMs and used the metadata of the x-ray images to generate rich captions for training.

How to use

Use with transformers

Please ensure transformers>=4.45.2

import requests
import torch
from PIL import Image
from transformers import (AutoProcessor, AutoTokenizer,
                          LlavaForConditionalGeneration)

conversation = [
    {"role": "system", "content": "You a helpful AI assistant."},
    {
        "role": "user",
        "content": "<image>\n Please describe this x-ray.",
    },
]

model_id = "jiviai/Jivi-RadX-v1"

tokenizer = AutoTokenizer.from_pretrained(model_id)
processor = AutoProcessor.from_pretrained(model_id)
model = LlavaForConditionalGeneration.from_pretrained(
    model_id, attn_implementation="eager", device_map="cuda", torch_dtype=torch.float16
)


prompt = tokenizer.apply_chat_template(
    conversation, tokenize=False, add_generation_prompt=True
)

url = "https://d3axayv063q8rp.cloudfront.net/hf_resources/chest_xray_radx_example.jpg"
image = Image.open(requests.get(url, stream=True).raw)
inputs = processor(text=prompt, images=image, return_tensors="pt").to(
    model.device, dtype=model.dtype
)
# Generate
generate_ids = model.generate(**inputs, max_new_tokens=30)
output = processor.decode(
    generate_ids[0], skip_special_tokens=True, clean_up_tokenization_spaces=False
)
print(output)

Supported Languages: Currently we only support english. We are planning to introduce multi-lingual support shortly.

Feedback: To send any feedback/questions please use the community section of the model.

Intended use

The data, code, and model checkpoints are intended to be used solely for:

  1. Future research on visual-language processing.
  2. Reproducibility of the experimental results reported in the reference paper.

Disclaimer: The data, code, and model checkpoints are not intended to be used in clinical care or for any clinical decision making purposes.

Downloads last month
5
Safetensors
Model size
8B params
Tensor type
F16
·
F32
·
Inference Examples
This model isn't deployed by any Inference Provider. 🙋 1 Ask for provider support